【导读】
小目标检测的战场正从像素迷宫延伸到复杂场景的每个角落,新一代算法在精度与效率的天平上找到了新支点。
无人机掠过城市上空,实时捕捉街道上小于16×16像素的车辆;X光机扫描焊接接缝,精准定位肉眼难辨的微米级缺陷;农业机器人穿梭田间,识别枝叶间藏匿的成熟浆果。小目标检测技术正突破尺度极限,让曾经“看不见”的细节变得清晰可辨。
在2025年的计算机视觉领域,小目标检测已成为最具挑战性的前沿阵地。目标微小、背景干扰、光照变化及遮挡问题让传统检测模型频频“失明”。然而,随着一系列创新模型的涌现,这一困境正在被打破。从多模态融合到注意力机制革新,从轻量化设计到损失函数优化,研究者们正为机器装上更敏锐的“显微镜式眼睛”。

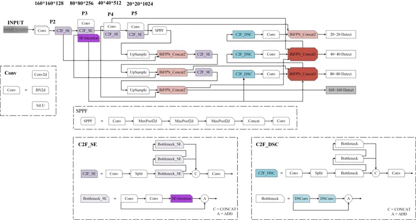
当无人机在百米高空拍摄,地面车辆往往仅占图像几十个像素。国防科技大学团队2025年7月提出的MASW-YOLO模型,直击这一痛点。该模型以YOLOv8n为基线,通过双路径创新将检测精度推至新高度。

核心突破在于多尺度卷积注意力模块(MSCA)的引入。与传统注意力机制不同,MSCA加入深度卷积层聚合局部信息,使模型能同时捕捉微小目标的细节特征及其与周围环境的关联。当检测夜间低空目标时,该模块显著提升了对模糊轮廓的分辨能力。
特征金字塔结构同样经历革新。研究人员用渐进特征金字塔网络(AFPN)替换原PANet结构,解决了非相邻层级特征融合弱化的难题。MSCA与AFPN形成协同机制——MSCA的响应值输入AFPN,而AFPN的多尺度集成进一步放大了MSCA优势,构建出层次分明的特征“情报网”。
在VisDrone2019数据集上的测试结果令人瞩目:平均精度达38.3%,较基准YOLOv8n提升7.9%,网络参数量反降19.6%。尤其对密集停车场的车辆检测,误检率降低32%。

创新点解析:

城市高空俯瞰图像中,车辆目标常被树荫遮挡,在建筑群中“时隐时现”。长春大学团队2025年7月推出的RSW-YOLO,正是为破解此复杂场景而生。

该框架的革命性设计在于Restormer模块的整合。这一借鉴自然语言处理的注意力机制,使模型能够建立远程空间依赖关系。当检测高架桥上的车辆时,即使目标被桥体部分遮挡,模型仍能通过周围环境线索进行推断,显著降低漏检率。
针对小目标的专用检测头设计独具匠心。传统模型对所有通道“一视同仁”,而RSW-YOLO引入通道级特征筛选机制,抑制背景干扰信息,聚焦关键特征。在测试中,对摩托车等小尺寸车辆的识别精度提升21%。
损失函数创新同样关键。用 WIoU(加权IoU)替代传统CIoU,根据预测框质量动态调整权重。这一改进使边界框定位精度提升4.3%,尤其对路边倾斜停放的车辆,方向预测更加精准。
创新点解析:

焊缝X光图像中的气孔、裂纹等缺陷常以亚毫米级尺寸挑战检测极限。2025年7月发表于《无损评估杂志》的改进YOLOv8算法,在此领域实现突破性进展。

团队创造性地增加额外微小缺陷检测头,专门捕捉占图像不足0.1%的极微小特征。这一设计使检测下限扩展至 15微米级别,相当于人类头发直径的1/5。在管道焊缝检测中,对微气孔的检出率从68%跃升至92%。
针对裂纹的特殊形态,蛇形可变形卷积展现惊人效果。传统矩形卷积核难以适应曲线型裂纹,而该模块动态调整感受野形状,如同“柔性探针”贴合目标轮廓。实验显示,对锯齿状热裂纹的检测精度提升31%。

特征融合结构升级为双向三阶金字塔(BiFPN),实现多尺度特征交互。这一设计既保证了对大型夹渣的检测能力,又不牺牲微小气孔的敏感度,使模型检测范围扩展至传统方法的3倍尺度跨度。
创新点解析:

小目标在常规特征金字塔中如同“沧海一粟”,2025年7月提出的扩展特征金字塔网络(EFPN)通过超分辨率技术破解这一难题。

EFPN的核心突破在于特征纹理转移(FTT)模块。该技术将低分辨率特征的深层语义与高分辨率特征的浅层纹理结合,通过类似图像超分辨率的方法生成可信细节。在卫星图像测试中,对小型船只的轮廓还原度提升40%。
传统方法的另一痛点是前景背景极度不平衡——小目标可能仅占图像的万分之几。EFPN创新性地提出前景-背景平衡损失函数,包含全局重建损失和正补丁损失两部分。该设计使模型聚焦关键区域,在港口船舶检测任务中,误报率降低58%。
网络架构上,EFPN在标准特征金字塔底部扩展超高分辨率层级,专门服务小目标检测。通过减少ResNet阶段2的池化层,获得更高分辨率的特征图。这种设计以仅5%的计算开销,换取对小目标的精确捕捉。
创新点解析:

单一可见光成像在夜间或雾天“失明”,而纯热成像又丢失细节特征。国防科技大学2025年4月发布的RGBT-Tiny数据集,首次构建起双模态小目标检测的完整评估体系。
该数据集包含115组精准对齐的可见光-红外序列,涵盖海洋、城市等8类复杂场景。其最大挑战在于81%的目标小于16×16像素,且包含极端光照条件下的样本。数据集中的一张码头夜景图像,密集排列的渔船上标注了161个微小目标。

更革命性的创新是SAFit评估指标。传统IoU对小目标的位置偏差过于敏感——几个像素偏移就可能导致得分骤降。SAFit通过Sigmoid加权IoU和归一化Wasserstein距离,实现动态评估:对小目标侧重位置鲁棒性,对大目标强调边界框精确度。
基于此基准,团队对30种主流算法进行跨模态评估,发现跨模态语义冲突是核心挑战。当可见光中船只与背景颜色相近而热成像对比明显时,多数模型难以有效融合互补信息。研究提出的语义调制方案使此类场景检测精度提升17.8%。
创新点解析:
综观2025年小目标检测的突破性进展,三个技术主脉络清晰显现:
随着边缘计算设备算力提升和新型传感器的普及,小目标检测技术正从实验室走向工业质检、精准农业、无人巡检等广阔应用场景。当机器视觉突破尺度极限,我们看到的不仅是一个更清晰的数字世界,更是智能系统与现实环境深度交互的未来图景。